SEARCH

保险公司数据中心开发测试区网络解决方案

2319

方案背景

随着保险业务的互联网化和移动化,保险行业以往的营销方式正在快速被大数据时代所推进,数据中心规划建设作为业务开展的必要条件,已经成为保险行业信息化建设的主要环节。业务系统的上线频率大幅增长,由以前几个月一个大版本上线,逐步变化为多个系统并行开发异步上线的情况,对于测试区的多业务网络模拟能力提出了新的挑战:

开发测试区不能1:1模拟真实网络,导致业务正式上线出问题

传统网络很难模拟真实网络,需要进行复杂的配置和手动连线,工作量大,配置繁琐。一个业务需要配置和手动搭建一次,费时费力,且无法完全模拟真实网络环境,导致在开发测试区调试完成的业务在真实生产网络上线后,不能正常使用,极大影响工作效率;


现网业务开发区和测试区未严格分区,互相干扰

在现网中业务开发区和测试区通过划分VLAN的方式将所有业务混在一起的,比如邮件业务、FTP业务混在同一个区进行开发测试,就会形成相互干扰,无法并行进行;


人力有限,业务系统上线压力大

科技部门的网络运维小组人力有限,需要面对行里大规模软件测试对网络侧带来的运维需求;


解决方案

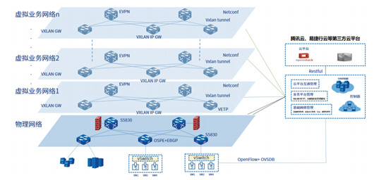
基于SDN理念的下一代数据中心开发测试区解决方案。新建开发测试区,采用SDN+VxLAN集中式多活网关组网方式,模拟出各个生产网络的实际组网环境。业务功能在开发测试区中调试测试完毕后,能够顺利上线到实际生产网络中。

 

blob.png


客户价值

1:1的模拟实际生产网络

沿用成熟稳定的三层组网架构,借助SDN+EVPN+VXLAN构建全自动化的overlay网络,1:1的模拟各功能区逻辑拓扑,并完整复制各功能区业务,避免各功能区间业务干扰,助力新业务在测试区调试成功后,顺利上线。

blob.png

虚拟资源按需互通,策略随行

blob.png

全自动化网络部署确保快速上线

业务部署,基于SDN计算,全图形化自动进行部署,将原有模拟一个生产网络部署上线的时间从“周”缩短到“小时”

blob.png

基于业务运行状态,业务流量分布,终端资源接入趋势,综合呈现IT业务网络价值。

blob.png

上一篇 丨 保险云运维解决方案

下一篇 丨 没有了

了解更多